Microservices: Circuit Breaker pattern for improving resilience

Why Circuit Breakers matter
How it works

Use cases
Scenario 1: Flight booking system
Backend process
Scenario 2: E-commerce order processing
Backend process
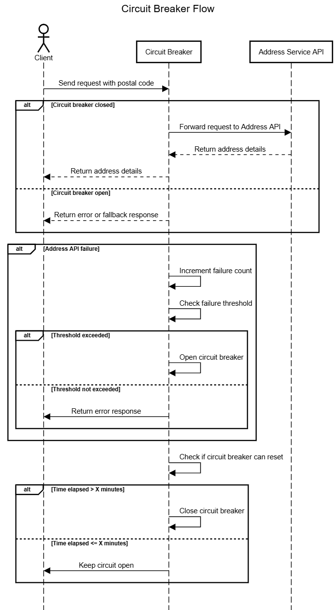
Applying theory into practice

Step-by-step breakdown
1. Pipeline configuration
2. Postal code storage
3. Check Circuit Breaker status
4. Handling circuit closure (Block Execution - onProcess)
5. Handling Circuit Closure (Block Execution - onException)
6. Circuit Breaker Opening
7. Success or Failure Post Time-Elapsed

Final thoughts
Last updated
Was this helpful?